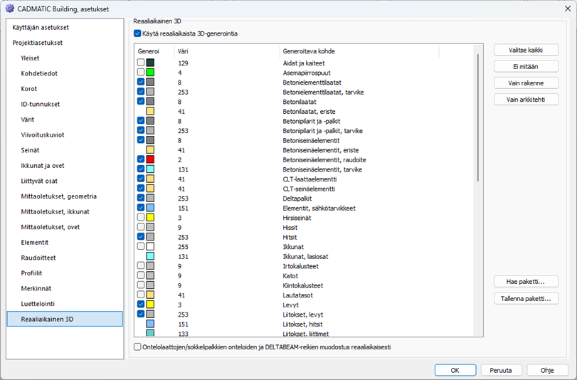
Reaaliaikainen 3D
Building-sovellus > Building-välilehti > Projekti-ryhmä >
Asetukset-toiminto > Reaaliaikainen 3D -välilehti
Tältä välilehdeltä valitaan, käytetäänkö piirron yhteydessä reaaliaikaista 3D:tä, jolloin osat generoidaan suoraan 3D:ksi. Välilehdellä valitaan mitkä osat halutaan generoida ja millä värillä.
Toimi näin:
-
Valitse Käytä reaaliaikaista 3D-generointia.
-
Valitse, mitkä osat halutaan luoda 3D:ksi. Voit valita kaikki, ei mitään, vain rakenneosat tai vain arkkitehtiosat. Suositeltavaa on käyttää vain niiden osien generointia, mitä kulloinkin tarvitaan.
-
Muokkaa tarvittaessa värejä.
-
Valitse reiällisten rakenneosien generointitapa. Jos kuva on suuri tai siinä on paljon ontelolaattoja, sokkelipalkkeja ja/tai DELTABEAM-palkkeja, voidaan niiden reiät jättää pois, jolloin generointi nopeutuu.
-
Kuittaa OK, jolloin kuvaan generoidaan 3D-mallit.
Luodut väripaketit voi tallentaa ja hakea Pakettitallennus ja -haku -toiminnoilla. Ohjelmisto sisältää muutaman valmiin värimäärittelyn.
Kun generoidut osat halutaan kokonaan pois käytöstä, käydään poistamassa valinta kohdasta Käytä reaaliaikaista 3D-generointia.
Vinkki: Reaaliaikaisesta 3D:stä saa parhaan hyödyn irti käyttämällä Visualisointi-ikkuna eli vikkuna -toiminnallisuutta.
Jos suunnittelutilasta halutaan ottaa 3D:n esitys pois päältä, mutta halutaan jättää osat esim. Vikkunaan, kannattaa käyttää projektipuusta löytyviä hehkulamppuja.
Tästä pääset takaisin Asetukset -ohjeisiin.